
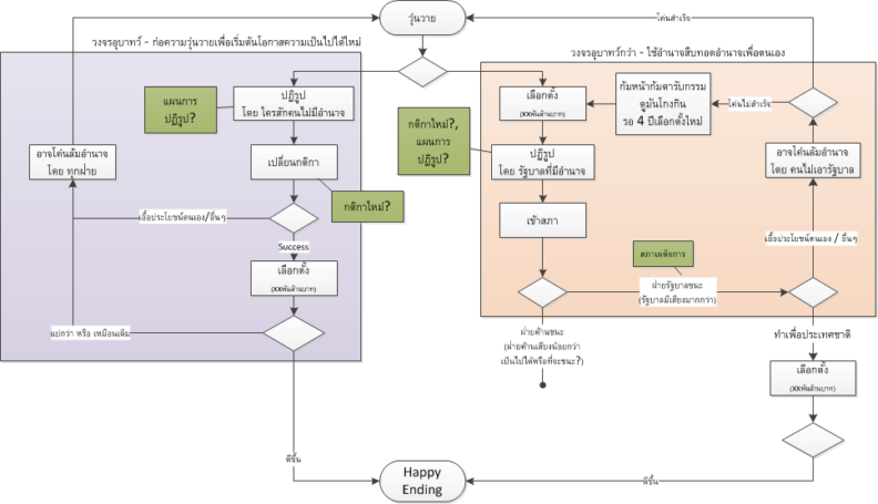
ลองนั่งวาดเล่นๆ ของวงจรอุบาทว์การเมืองไทย โดยเปรียบเทียบสถานการณ์ในขณะนี้ อยู่ที่คุณเลือกว่าจะใช้โอกาสหรือไม่ Continue reading “วงจรอุบาทว์ของการเมืองไทย” »

ลองนั่งวาดเล่นๆ ของวงจรอุบาทว์การเมืองไทย โดยเปรียบเทียบสถานการณ์ในขณะนี้ อยู่ที่คุณเลือกว่าจะใช้โอกาสหรือไม่ Continue reading “วงจรอุบาทว์ของการเมืองไทย” »